武芯烧录器支持瑞萨RENESAS R8C/28、R8C/29微控制器系列
发布时间:2025-12-23 11:55:50
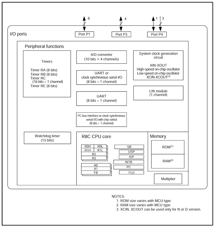
瑞萨R8C/Tiny 2x子系列R8C/28和R8C/29微控制器。在制造工艺上,均使用高性能硅栅CMOS工艺,采用20管脚塑模LSSOP封装。且搭载R8C CPU内核,可支持复杂指令的执行,能够实现较高的指令处理效率;同时配备1M字节的地址空间,可保证指令高速稳定运行。
其中,R8C/29群在片上集成了2块1KB容量的数据闪存,可存储时序参数或运行日志,可适配需记录运行时序数据的电机控制、工业时序触发设备等;而R8C/28群虽无内置数据闪存,但其强化定时器功能,支持多通道时序控制,更适配复杂的时序场景。如小型电机驱动、灯光控制模块等;此外,R8C/29群和R8C/28群两者的外设配置完全相同,均包含多功能定时器、多种串行接口、LIN模块和XIN振荡停止检测等丰富的模块。广泛应用于电子家用电器、办公设备、音响设备、消费品产品及汽车电子等多个领域。
主要特性:
CPU:89条基本指令、1M字节地址空间;
接口:UART或时钟同步串行I/O、A/D转换器、UART、LIN模块、I²C总线或时钟同步串行I/O;
中断:内部15个中断源、外部4个中断源、软件4个中断源;
定时器:定时器RA(8位)、定时器RB(8位)、定时器RC(16位)、定时器RE(8位);
看门狗:15位x1分频器、可选择复位启动功能;
时钟:XIN时钟生产电路、内部振荡器(高速、低速)、XCIN时钟生产电路、定时器RE;
包含:XIN振动停止检测功能、电压检测电路、上电复位电路;
工作环境温度:-20~85°C(N版) 、-40~85°C(D、J版)、-40~125°C(K版);
封装:20管脚塑模LQFP;

内部框图
武芯科技作为通用型芯片烧录器制造商,专注于IC烧录、测试领域。在持续优化更新烧录软件的同时,也在积极扩充和兼容各大厂商的芯片型号的烧录。ET9800烧录器支持一拖八烧录,同时提供联机、脱机等工作模式,可全方位满足瑞萨R8C/Tiny全系列芯片的裸片离线烧录与在板烧录的量产需求。

ET9800是一款支持联机、脱机的量产型高速烧录器。采用高性能ARM+FPGA的硬件架构设计,编程带宽高达1.6Gb/s;内置128GB eMMC母头模块,能高效提升eMMC母片拷贝的量产效率;配备4.3英寸LCD触摸屏,优化脱机操作的交互体验;支持“一拖八”并行烧录,可实现复杂多样的烧录需求;且设备集成多种丰富接口,涵盖100/1000M以太网、SD卡、USB2.0 Device、RS-232串口、电源开关及接地端子等,灵活适配多元应用场景。同时提供上位机与下位机软件,支持自动化场景定制,适配智能化产线需求;支持各大厂商各种封装的MCU、eMMC、SPI、Nor/Nand flash、Parallel Nor/Nand flash、EEPROM及DSP等类型芯片,烧写稳定、高效。为客户提供创新的多场景芯片(IC)烧录解决方案。