武芯烧录器支持德州仪器(TI)TMS320F280015x 实时微控制器系列编程烧录
发布时间:2026-03-05 14:43:48
TMS320F280015x(简称 F280015x)是德州仪器(TI)C2000 实时微控制器系列中经过成本优化的可扩展、超低延迟器件,旨在提升电力电子产品的运行效率。其典型应用涵盖暖通空调(HVAC)压缩机模块、前照灯、直流/直流转换器、逆变器与电机控制、车载充电器(OBC)与无线充电器、泵、工业电机驱动、数字电源,以及感应与信号调理等多种场景。
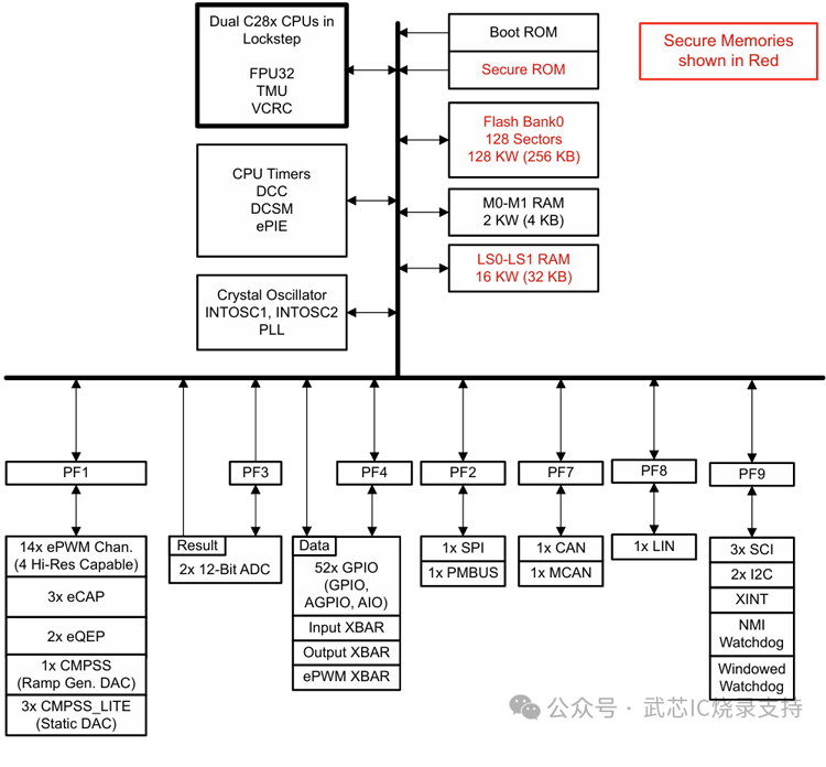
F280015x 采用32 位锁步双 C28x CPU架构,在确保高性能实时控制的同时,无需大量额外软件开销即可满足ASIL B 级功能安全要求,非常适合对可靠性与安全性有严格标准的汽车与工业应用。其实时控制子系统基于TI 的 32 位 C28x DSP 内核,无论运行于片上闪存还是 SRAM,均可提供 120 MHz 的信号处理性能。此外,芯片还集成三角函数加速器(TMU)与VCRC(循环冗余校验)扩展指令集,可显著加快实时控制系统中关键常用算法的执行速度,从而提升整体运算效率。在存储方面,F280015x 支持高达 256 KB(128 KW)的闪存,并配备高达 36 KB(18 KW)的片上 SRAM,用于补充闪存,实现灵活的系统分区与数据管理。
该器件集成高性能模拟模块,并与处理单元及PWM 单元紧密耦合,形成优化的实时信号链,确保控制精度与动态响应。其 14 个 PWM 通道可支持与频率无关的分辨率模式,能够精确控制从三相逆变器到功率因数校正(PFC)以及其它先进多级电源拓扑等多种功率级,为复杂电力电子系统提供可靠的核心控制能力。
主要特性
120MHz 32 位锁步双 TMS320C28x 内核
片上存储器
256KB (128KW) 单组闪存(ECC 保护)
36KB (18KW) RAM(ECC/奇偶校验保护)
安全性
时钟和系统控制:2 个内部 10MHz 振荡器、外部电阻器支持,可提高内部振荡器性能 (ExtR)、晶体振荡器或外部时钟输入、窗口化看门狗计时器模块、丢失时钟检测电路、双时钟比较器 (DCC)
1.2V 内核、3.3V I/O 设计
系统外设:52 个独立可编程多路复用通用输入/输出 (GPIO) 引脚、在模拟引脚上提供 10 路数字输入、增强型外设中断扩展 (ePIE)、支持多个低功耗模式 (LPM)、唯一标识 (UID) 号
通信外设:一个电源管理总线 (PMBus) 接口、两个内部集成电路 (I2C) 端口、一个控制器局域网 (CAN/DCAN) 总线端口、一个具有灵活数据速率的控制器局域网 (CAN FD/MCAN) 总线端口、一个串行外设接口 (SPI) 端口、三个 UART 兼容的串行通信接口 (SCI)、一个与 UART 兼容的本地互连网络 (LIN) 接口
模拟系统:两个 4MSPS、12-位模数转换器 (ADC)、一个带 12 位基准数模转换器 (DAC) 的窗口比较器 (CMPSS)、三个具有 9.5 位有效基准 DAC 的窗口比较器 (CMPSS_LITE)
增强型控制外设:14 个 ePWM 通道,其中四个通道具有高分辨率功能(150ps 分辨率)、三个增强型捕捉 (eCAP) 模块、两个支持 CW/CCW 运行模式的增强型正交编码器脉冲 (eQEP) 模块、嵌入式图形发生器 (EPG)
用于 SW AES 的 CMAC 密钥(128-位)
符合功能安全标准
专为功能安全应用开发
系统功能符合 ASIL D 和 SIL 3 等级要求
硬件完整性符合 ASIL B 和 SIL 2 要求
安全相关认证
已通过 TÜV SÜD 的 ISO 26262 认证 ASIL B
通过 TÜV SÜD 的 IEC 61508 认证 SIL 2
封装选项:
80 引脚 Low-profile Quad Flatpack (LQFP) [后缀 PN]
64 引脚 LQFP [后缀 PM]
48 引脚 PowerPAD™ Thermally Enhanced Thin Quad Flatpack (HTQFP) [PHP 后缀]
32 引脚 Very Thin Quad Flatpack No-Lead (VQFN) [RHB 后缀]
环境温度 (TA):
F280015xS、F280015xQ 器件:-40°C 至 125°C
F280015xE 器件:-40°C 至 150°C

功能框图
武芯科技作为通用型芯片烧录器制造商,专注于IC烧录、测试领域。在持续优化更新烧录软件的同时,也在积极扩充和兼容各大厂商的芯片型号的烧录。ET9800烧录器支持一拖八烧录,同时提供联机、脱机等工作模式,可全方位满足德州仪器(TI)TMS320F280015x系列TMS320F2800157SPN、TMS320F2800157(ISP)芯片的裸片离线烧录与在板烧录的量产需求。

ET9800是一款支持联机、脱机的量产型高速烧录器。采用高性能ARM+FPGA的硬件架构设计,编程带宽高达1.6Gb/s;内置128GB eMMC母头模块,能高效提升eMMC母片拷贝的量产效率;配备4.3英寸LCD触摸屏,优化脱机操作的交互体验;支持“一拖八”并行烧录,可实现复杂多样的烧录需求;且设备集成多种丰富接口,涵盖100/1000M以太网、SD卡、USB2.0 Device、RS-232串口、电源开关及接地端子等,灵活适配多元应用场景。同时提供上位机与下位机软件,支持自动化场景定制,适配智能化产线需求;支持各大厂商各种封装的MCU、eMMC、SPI、Nor/Nand flash、Parallel Nor/Nand flash、EEPROM及DSP等类型芯片,烧写稳定、高效。为客户提供创新的多场景芯片(IC)烧录解决方案。