武芯烧录器支持NXP ARM微控制器LPC804系列芯片编程烧录
发布时间:2026-03-23 15:34:02
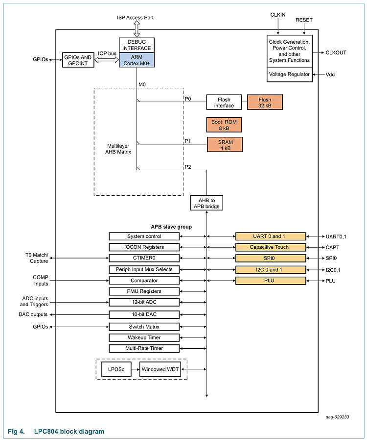
LPC804 系列是NXP(恩智浦)推出的一款基于ARM Cortex-M0+内核的低成本 32 位微控制器,CPU 最高运行频率为 15 MHz。提供32 KB 的闪存和4 KB的SRAM数据存储器,能够满足小型嵌入式应用在运行过程中的数据存储与堆栈需求。
LPC804 的外设资源方面较为丰富,主要包括:CRC 校验引擎、两个 I²C 总线接口、最多两个 USART 接口、一个 SPI 接口(通过 SSP 外设实现)、电容触摸接口(Cap Touch)、多速率定时器、自唤醒定时器、一个通用 32 位计数器/定时器、一个 12 位模数转换器(ADC)、一个 10 位数模转换器(DAC)、一个模拟比较器、基于开关矩阵的可配置 I/O 端口和输入模式匹配引擎等,其中,可编程逻辑单元(PLU),可在硬件层面实现简单的组合逻辑与时序逻辑,增强系统设计的灵活性与响应速度。
该系列采用市场常见的小型封装,最多30 个通用 I/O 引脚,在小型封装下仍提供良好的扩展能力。有利于在空间受限的电路板中使用;同时支持独立的电源轨设计,具备电平移动能力,便于在不同电压域的系统中灵活集成。
主要特性:
Arm Cortex-M0+内核,CPU运行频率达15MHz
高达32KB的片上闪存、4KB SRAM
支持 ROM API
数字外设:30 个通用 I/O (GPIO) 针脚、五个引脚上的大电流源输出驱动器 (20 mA)、GPIO 中断生成功能、CRC 引擎、电容触摸接口、可编程逻辑单元 (PLU)
定时器:一个32 位通用计数器/定时器、多速率定时器 (MRT)、自唤醒定时器 (WKT)、窗口式看门狗定时器 (WWDT)
模拟外设:一个12 位 ADC、具有五个输入引脚和外部或内部基准电压的比较器、一个10位DAC
串行外设:两个USART 接口、1 个 SPI 控制器、两个 I2C 总线接口
时钟生成:自由运行振荡器(FRO) 、1 MH 低功耗振荡器、时钟输出功能
低功耗:睡眠模式、深度睡眠模式、掉电模式和深度掉电模式
上电复位(POR)
欠压检测(BOD)
用于识别的唯一设备序列号
单电源供电(1.71 V 至 3.6 V)
工作温度范围-40 °C 至 105 °C
可提供WLCSP20、TSSOP20、TSSOP24 和 HVQFN33 封装

内部框图

ET9800是一款支持联机、脱机的量产型高速烧录器。采用高性能ARM+FPGA的硬件架构设计,编程带宽高达1.6Gb/s;内置128GB eMMC母头模块,能高效提升eMMC母片拷贝的量产效率;配备4.3英寸LCD触摸屏,优化脱机操作的交互体验;支持“一拖八”并行烧录,可实现复杂多样的烧录需求;且设备集成多种丰富接口,涵盖100/1000M以太网、SD卡、USB2.0 Device、RS-232串口、电源开关及接地端子等,灵活适配多元应用场景。同时提供上位机与下位机软件,支持自动化场景定制,适配智能化产线需求;支持各大厂商各种封装的MCU、eMMC、SPI、Nor/Nand flash、Parallel Nor/Nand flash、EEPROM及DSP等类型芯片,烧写稳定、高效。为客户提供创新的多场景芯片(IC)烧录解决方案。